Page 73 - BUKU TEKS ASK T2
P. 73
Semakan meja dilakukan sekali lagi pada pseudokod yang telah dibaiki. Berikut menunjukkan
hasil semakan meja yang dilakukan.
1. Apabila nombor yang dimasukkan ialah 20, k = 20 Output:
2. Paparkan k, seterusnya k = 20 + 5 20
3. Paparkan k, seterusnya k = 25 + 5 25
4. Paparkan k, seterusnya k = 30 + 5 30
5. Paparkan k, seterusnya k = 35 + 5 35
6. Paparkan k, seterusnya k = 40 + 5 40
45
7. Paparkan k, seterusnya k = 45 + 5
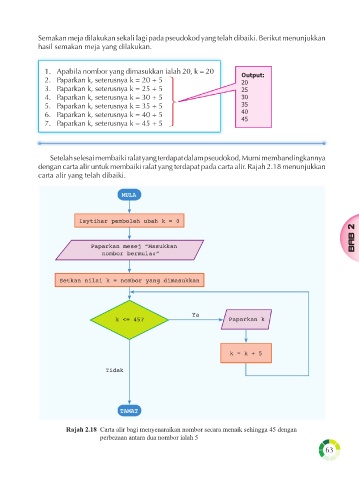
Setelah selesai membaiki ralat yang terdapat dalam pseudokod, Murni membandingkannya
dengan carta alir untuk membaiki ralat yang terdapat pada carta alir. Rajah 2.18 menunjukkan
carta alir yang telah dibaiki.
MULA
Isytihar pemboleh ubah k = 0
BAB 2
Paparkan mesej “Masukkan
nombor bermula:”
Setkan nilai k = nombor yang dimasukkan
Ya
k <= 45? Paparkan k
k = k + 5
Tidak
TAMAT
Rajah 2.18 Carta alir bagi menyenaraikan nombor secara menaik sehingga 45 dengan
perbezaan antara dua nombor ialah 5
63

