Page 102 - BUKU TEKS ASK T3
P. 102
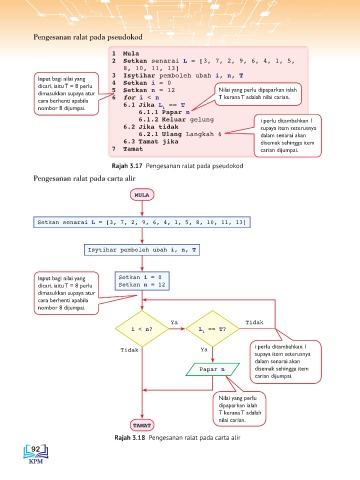
Pengesanan ralat pada pseudokod
1 Mula
2 Setkan senarai L = [3, 7, 2, 9, 6, 4, 1, 5,
8, 10, 11, 13]
3 Isytihar pemboleh ubah i, n, T
Input bagi nilai yang 4 Setkan i = 0
dicari, iaitu T = 8 perlu 5 Setkan n = 12 Nilai yang perlu dipaparkan ialah
dimasukkan supaya atur T kerana T adalah nilai carian.
cara berhenti apabila 6 for i < n
nombor 8 dijumpai. 6.1 Jika L == T
i
6.1.1 Papar n
6.1.2 Keluar gelung i perlu ditambahkan 1
6.2 Jika tidak supaya item seterusnya
6.2.1 Ulang Langkah 6 dalam senarai akan
6.3 Tamat jika disemak sehingga item
7 Tamat carian dijumpai.
Rajah 3.17 Pengesanan ralat pada pseudokod
Pengesanan ralat pada carta alir
MULA
Setkan senarai L = [3, 7, 2, 9, 6, 4, 1, 5, 8, 10, 11, 13]
Isytihar pemboleh ubah i, n, T
Input bagi nilai yang Setkan i = 0
dicari, iaitu T = 8 perlu Setkan n = 12
dimasukkan supaya atur
cara berhenti apabila
nombor 8 dijumpai.
Ya Tidak
i < n? L == T?
i
Tidak Ya i perlu ditambahkan 1
supaya item seterusnya
dalam senarai akan
Papar n disemak sehingga item
carian dijumpai.
Nilai yang perlu
dipaparkan ialah
T kerana T adalah
nilai carian.
TAMAT
Rajah 3.18 Pengesanan ralat pada carta alir
92

