Page 64 - BUKU TEKS ASK T2
P. 64
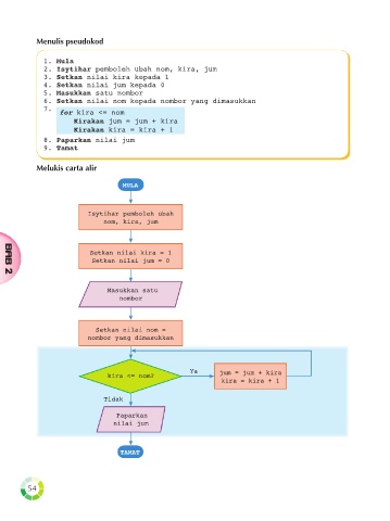
Menulis pseudokod
1. Mula
2. Isytihar pemboleh ubah nom, kira, jum
3. Setkan nilai kira kepada 1
4. Setkan nilai jum kepada 0
5. Masukkan satu nombor
6. Setkan nilai nom kepada nombor yang dimasukkan
7. for kira <= nom
Kirakan jum = jum + kira
Kirakan kira = kira + 1
8. Paparkan nilai jum
9. Tamat
Melukis carta alir
MULA
Isytihar pemboleh ubah
nom, kira, jum
Setkan nilai kira = 1
Setkan nilai jum = 0
BAB 2
Masukkan satu
nombor
Setkan nilai nom =
nombor yang dimasukkan
Ya jum = jum + kira
kira <= nom?
kira = kira + 1
Tidak
Paparkan
nilai jum
TAMAT
54

