Page 7 - ธรณีภาค(lithosphere)
P. 7
2
ั
สะอาด งามนสย
ิ
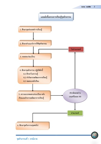
แผนผังขั้นตอนการเรียนรชุดกิจกรรม
ู
1. ศึกษาจุดประสงคการเรียนรู
2. ศึกษาคําแนะนําการใชชุดกิจกรรม
ไมผานเกณฑ
3. ทดสอบกอนเรียน
4. ศึกษาชุดกิจกรรม ปฏิบัติดังนี้
4.1 ศึกษาใบความรู
4.2 ทํากิจกรรมพัฒนาการเรียนรู
4.3 ทดสอบหลงเรียน
ั
5. ตรวจแบบทดสอบกอนเรียน หลัง ประเมินผลผาน
เรียนและกิจกรรมพัฒนาการเรียนรู เกณฑรอยละ 80
ผานเกณฑ
6. ศึกษาชุดกิจกรรมชุดตอไป
ชุดกิจกรรมที่ 1 ธรณภาค
ี

