Page 127 - BUKU TEKS SK T5
P. 127
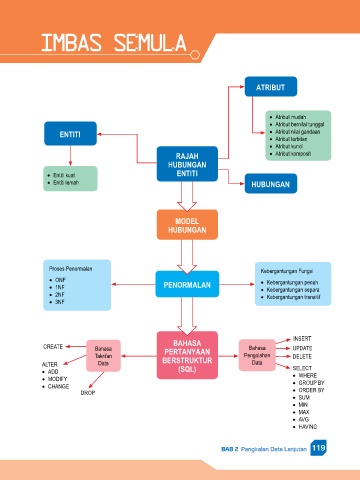
IMBAS SEMULA
ATRiBUT
• Atribut mudah
• Atribut bernilai tunggal
ENTiTi • Atribut nilai gandaan
• Atribut terbitan
• Atribut kunci
RAJAH • Atribut komposit
HUBUNGAN
• Entiti kuat ENTiTi
• Entiti lemah HUBUNGAN
MODEL
HUBUNGAN
Proses Penormalan Kebergantungan Fungsi
• ONF • Kebergantungan penuh
• 1NF PENORMALAN • Kebergantungan separa
• 2NF • Kebergantungan transitif
• 3NF
INSERT
BAHASA
CREATE Bahasa Bahasa UPDATE
Takrifan PERTANYAAN Pengolahan DELETE
ALTER Data BERSTRUKTUR Data
• ADD (SQL) SELECT
• MODIFY • WHERE
• CHANGE • GROUP BY
DROP • ORDER BY
• SUM
• MIN
• MAX
• AVG
• HAVING
BAB 2 Pangkalan Data Lanjutan 119

