Page 56 - Buku Teks ASK Tingkatan 2
P. 56
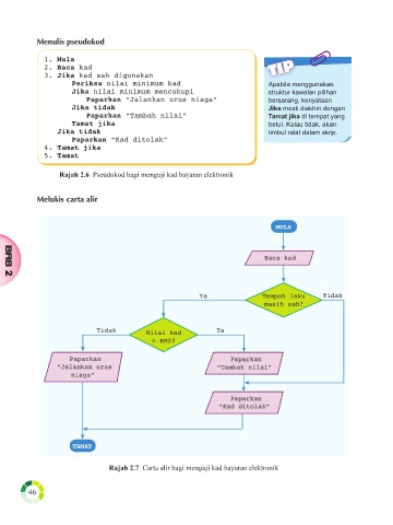
Menulis pseudokod
1. Mula
2. Baca kad TIP
3. Jika kad sah digunakan
Periksa nilai minimum kad Apabila menggunakan
Jika nilai minimum mencukupi struktur kawalan pilihan
Paparkan “Jalankan urus niaga“ bersarang, kenyataan
Jika tidak Jika mesti diakhiri dengan
Paparkan “Tambah nilai” Tamat jika di tempat yang
Tamat jika betul. Kalau tidak, akan
Jika tidak timbul ralat dalam skrip.
Paparkan “Kad ditolak”
4. Tamat jika
5. Tamat
Rajah 2.6 Pseudokod bagi menguji kad bayaran elektronik
Melukis carta alir
MULA
Baca kad
BAB 2
Ya Tempoh laku Tidak
masih sah?
Tidak Nilai kad Ya
< RM5?
Paparkan Paparkan
“Jalankan urus “Tambah nilai”
niaga”
Paparkan
“Kad ditolak”
TAMAT
Rajah 2.7 Carta alir bagi menguji kad bayaran elektronik
46

