Page 164 - Buku Teks ASK Tingkatan 2
P. 164
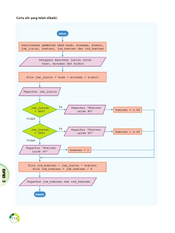
Carta alir yang telah dibaiki:
MULA
Isytiharkan pemboleh ubah buah, minuman, biskut,
jum_jualan, komisen, jum_komisen dan ind_komisen
Pengguna masukkan jualan untuk
buah, minuman dan biskut
Kira jum_jualan = buah + minuman + biskut
Paparkan jum_jualan
jum_jualan Ya Paparkan “Komisen
> 800? ialah 8%” komisen = 0.08
Tidak
jum_jualan Ya Paparkan “Komisen
> 500? ialah 5%” komisen = 0.05
Tidak
Paparkan “Komisen
ialah 0%” komisen = 0
Kira jum_komisen = jum_jualan * komisen
Kira ind_komisen = jum_komisen / 6
Paparkan jum_komisen dan ind_komisen
BAB 3
TAMAT
154

