Page 68 - Buku Teks ASK Tingkatan 2
P. 68
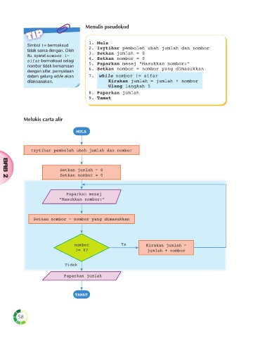
Menulis pseudokod
TIP
Simbol != bermaksud 1. Mula
tidak sama dengan. Oleh 2. Isytihar pemboleh ubah jumlah dan nombor
itu, syarat nombor != 3. Setkan jumlah = 0
sifar bermaksud selagi 4. Setkan nombor = 0
nombor tidak bersamaan 5. Paparkan mesej “Masukkan nombor:”
dengan sifar, pernyataan 6. Setkan nombor = nombor yang dimasukkan
dalam gelung while akan 7. while nombor != sifar
dilaksanakan. Kirakan jumlah = jumlah + nombor
Ulang langkah 5
8. Paparkan jumlah
9. Tamat
Melukis carta alir
MULA
Isytihar pemboleh ubah jumlah dan nombor
Setkan jumlah = 0
Setkan nombor = 0
BAB 2
Paparkan mesej
“Masukkan nombor:”
Setkan nombor = nombor yang dimasukkan
nombor Ya Kirakan jumlah =
!= 0? jumlah + nombor
Tidak
Paparkan jumlah
TAMAT
58

