Page 355 - รวมไฟล 31 May_Neat
P. 355
328
ึ
ื
่
ื
ู
มากยิ่งข้น โดยบรณาการข้อมลจากฝายนายหน้า (Broker) สายเรอ (Shipping Companies) และเรอ
ู
ี
ิ
่
ี
ิ
(Vessel) ผ่านระบบสารสนเทศทมประสทธภาพ
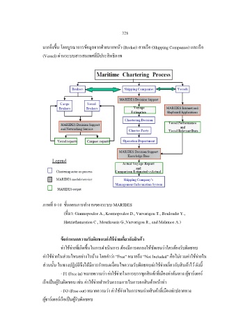
ภาพท 8-10 ขั้นตอนการท างานของระบบ MARIDES
ี่
ี่
(ทมา: Giannopoulos A., Kosmopoulos D., Varvarigou T., Bouloudis Y.,
Hatziathanassiou C., Mourkousis G.,Varvarigou R., and Malamos A.)
้
่
่
ั
ิ
้
้
ขอก าหนดความรบผิดชอบคาใชจายเกี่ยวกับสนคา
ิ
ี
ค่าใช้จ่ายทเกิดข้นในการด าเนนการ ต้องมการตกลงให้ชัดเจนว่าใครต้องรบผิดชอบ
ั
่
ึ
ี
ค่าใช้จ่ายในส่วนไหนอย่างไรบ้าง โดยค าว่า “Free” หมายถง “Not Included” คอไม่รวมค่าใช้จ่ายใน
ื
ึ
่
่
ั
ี
ิ
ื
ิ
ส่วนนั้น ในทางปฏบัตจงได้มการก าหนดเงอนไขความรบผิดชอบค่าใช้จ่ายเกียวกับสนค้าไว้ ดังน้
ิ
ี
ึ
่
ิ
ื
ี
ุ
- FI (Free in) หมายความว่า ค่าใช้จ่ายในการบรรทกสนค้าทเมองท่าต้นทาง ผู้ชาร์เตอร ์
เรอเปนผู้รบผิดชอบ เช่น ค่าใช้จ่ายส าหรบกรรมการในการยกสนค้าหน้าท่า
ั
็
ั
ิ
ื
ื
- FO (Free out) หมายความว่า ค่าใช้จ่ายในการขนถ่ายสนค้าทเมองท่าปลายทาง
ิ
่
ี
็
ั
ื
ผู้ชาร์เตอรเรอเปนผู้รบผิดชอบ
์

